traewin11系统下 trae远程主机模块-无法远程服务器, 同账号密码在 Mac 系统下正常使用 请问这是怎么回事呢?应该如何解决?

你的运行环境(版本号「点击帮助-关于-复制」):

请替换此行填写

问题描述(你遇到了什么问题?):

请替换此行填写

复现步骤(如何才能重现这个 Bug/问题?):
1.
2.
3.

报错信息或截图(如有):

请在此处粘贴截图或日志代码

1 个赞

感谢您的反馈!我们的智能助手暂时无法处理您的请求,团队成员会尽快回复您。

1 个赞


请提供对应信息

1 个赞

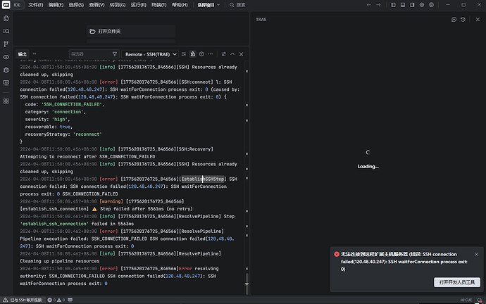
2026-04-08T11:49:36.745+08:00 [info] initBaseClient log sessionId: fd2cc244-17cb-47d5-8b8a-8b9a2437f9ad, runtime: node

2026-04-08T11:49:36.745+08:00 [info] [Remote-SSH (TRAE)] activated

2026-04-08T11:49:36.745+08:00 [info] [1775620176725_846566]Resolving ssh remote authority ‘ssh-remote+7b22686f73744e616d65223a223132302e34382e34302e323437222c2266726f6d436f6e666967223a747275657d’ (attempt #1)

2026-04-08T11:49:36.810+08:00 [info] [ServerConfig] enableCkgAhaRequest: false

2026-04-08T11:49:36.810+08:00 [info] [ServerConfig] enableSingletonCueServer: true

2026-04-08T11:49:36.813+08:00 [info] [1775620176725_846566][ResolvePipeline] Starting pipeline execution

2026-04-08T11:49:36.813+08:00 [info] [1775620176725_846566][ResolvePipeline] Executing step 1/6: establish_ssh_connection

2026-04-08T11:49:36.813+08:00 [info] [1775620176725_846566][establish_ssh_connection] :rocket: Step started: Establish SSH Connection

2026-04-08T11:49:36.815+08:00 [info] [1775620176725_846566][EstablishSSHStep] Starting SSH connection establishment

2026-04-08T11:49:38.330+08:00 [info] [1775620176725_846566][SSH] Connecting to 120.48.40.247

2026-04-08T11:49:38.407+08:00 [info] [1775620176725_846566][SSH] Full SSH command: C:\WINDOWS\System32\OpenSSH\ssh.exe -v -T -D 63805 -o StrictHostKeyChecking=no -o UserKnownHostsFile=/dev/null -o ServerAliveInterval=10 -o ServerAliveCountMax=3 -o RemoteCommand=bash -l -c “exec bash --login” 120.48.40.247

2026-04-08T11:49:38.407+08:00 [info] [1775620176725_846566][SSH] Starting connection

2026-04-08T11:49:38.409+08:00 [info] [1775620176725_846566][SSH AskPass] Pipe listening: \\?\pipe\icube-askpass-undefined@120.48.40.247-1775620178408-64bcf166

2026-04-08T11:49:38.411+08:00 [info] [1775620176725_846566][SSH AskPass] askpass script: c:\Users\hugui\AppData\Local\Programs\Trae CN\resources\app\extensions\cloudide.icube-remote-ssh\out\askpass-main.js

2026-04-08T11:49:38.448+08:00 [info] [1775620176725_846566][SSH] AskPass environment variables set: {“SSH_ASKPASS”:“C:\\Users\\hugui\\AppData\\Local\\Temp\\trae-ssh-askpass-9g6b3zfl\\askpass.cmd”,“SSH_ASKPASS_REQUIRE”:“force”,“DISPLAY”:“0”,“VSCODE_SSH_ASKPASS_NODE”:“C:\\Users\\hugui\\AppData\\Local\\Programs\\Trae CN\\Trae CN.exe”,“VSCODE_SSH_ASKPASS_MAIN”:“c:\\Users\\hugui\\AppData\\Local\\Programs\\Trae CN\\resources\\app\\extensions\\cloudide.icube-remote-ssh\\out\\askpass-main.js”,“VSCODE_SSH_ASKPASS_HANDLE”:“\\\\?\\pipe\\icube-askpass-undefined@120.48.40.247-1775620178408-64bcf166”,“VSCODE_SSH_ASKPASS_EXTRA_ARGS”:“”}

2026-04-08T11:49:38.449+08:00 [info] [1775620176725_846566][SSH] Local server process started with PID: 9076, server details: {“serverId":"undefined@ 120.48.40.247”,“sshCommand”:“C:\\WINDOWS\\System32\\OpenSSH\\ssh.exe”,“sshArgs”:[“-v”,“-T”,“-D”,“63805”,“-o”,“StrictHostKeyChecking=no”,“-o”,“UserKnownHostsFile=/dev/null”,“-o”,“ServerAliveInterval=10”,“-o”,“ServerAliveCountMax=3”,“-o”,“RemoteCommand=bash -l -c \“exec bash --login\””,“120.48.40.247”],“ipcHandlePath”:“\\\\?\\pipe\\icube-ssh-undefined@120.48.40.247-1775620178407-48fe93df”,“serverDataFolderName”:“.trae-cn-server”,“dataFilePath”:“C:\\Users\\hugui\\AppData\\Local\\Temp\\vscode-ssh-undefined@120.48.40.247-27416-szi3j2l4.json”}

2026-04-08T11:49:38.449+08:00 [info] [1775620176725_846566][SSH] State transition: initializing → waiting_for_server: {“reason”:“started waiting for server”,“duration”:0,“newStateTimeout”:540000}

2026-04-08T11:49:38.776+08:00 [info] [1775620176725_846566][SSH] SSH debug info: {“level”:“debug1”,“message”:“Connection established.”,“category”:“connection”}

2026-04-08T11:49:39.464+08:00 [info] [1775620176725_846566][SSH] localServerProcess is ready, executing remote script

2026-04-08T11:49:39.464+08:00 [info] [1775620176725_846566][SSH] State transition: waiting_for_server → establishing: {“reason”:“local server ready”,“duration”:1015,“newStateTimeout”:60000}

2026-04-08T11:49:39.464+08:00 [info] [1775620176725_846566][SSH] Executing remote validation script in ESTABLISHING state

2026-04-08T11:49:43.842+08:00 [info] [1775620176725_846566][SSH] Cleaning up resources

2026-04-08T11:49:43.843+08:00 [info] [1775620176725_846566][EstablishSSHStep] SSH process exited with code 0

2026-04-08T11:49:43.843+08:00 [info] [1775620176725_846566][SSH] State transition: establishing → failed: {“reason”:“SSH waitForConnection process exit: 0”,“duration”:4379,“newStateTimeout”:0}

2026-04-08T11:49:43.843+08:00 [error] [1775620176725_846566][SSH] Connection failed during wait: SSH waitForConnection process exit: 0

2026-04-08T11:49:43.843+08:00 [info] [1775620176725_846566][SSH] Resources already cleaned up, skipping

2026-04-08T11:49:43.845+08:00 [error] [1775620176725_846566][SSH:connect] l: SSH connection failed(120.48.40.247): SSH waitForConnection process exit: 0 (caused by: SSH connection failed(120.48.40.247): SSH waitForConnection process exit: 0) {

code: ‘SSH_CONNECTION_FAILED’,

category: ‘connection’,

severity: ‘high’,

recoverable: true,

recoveryStrategy: ‘reconnect’

}

2026-04-08T11:49:43.845+08:00 [info] [1775620176725_846566][SSH:Recovery] Attempting to reconnect after SSH_CONNECTION_FAILED

2026-04-08T11:49:43.845+08:00 [info] [1775620176725_846566][SSH] Resources already cleaned up, skipping

2026-04-08T11:49:43.847+08:00 [info] [1775620176725_846566][EstablishSSHStep] Connection failed, retrying with enhancedCompatibilityMode=true

2026-04-08T11:49:43.847+08:00 [info] [1775620176725_846566][SSH] Connecting to 120.48.40.247

2026-04-08T11:49:43.848+08:00 [info] [1775620176725_846566][SSH] Full SSH command: C:\WINDOWS\System32\OpenSSH\ssh.exe -v -T -D 63805 -o StrictHostKeyChecking=no -o UserKnownHostsFile=/dev/null -o ServerAliveInterval=10 -o ServerAliveCountMax=3 120.48.40.247

2026-04-08T11:49:43.848+08:00 [info] [1775620176725_846566][SSH] Starting connection

2026-04-08T11:49:43.849+08:00 [info] [1775620176725_846566][SSH AskPass] Pipe listening: \\?\pipe\icube-askpass-undefined@120.48.40.247-1775620183848-2c7c3eb7

2026-04-08T11:49:43.851+08:00 [info] [1775620176725_846566][SSH AskPass] askpass script: c:\Users\hugui\AppData\Local\Programs\Trae CN\resources\app\extensions\cloudide.icube-remote-ssh\out\askpass-main.js

2026-04-08T11:49:43.890+08:00 [info] [1775620176725_846566][SSH] AskPass environment variables set: {“SSH_ASKPASS”:“C:\\Users\\hugui\\AppData\\Local\\Temp\\trae-ssh-askpass-rtg554qa\\askpass.cmd”,“SSH_ASKPASS_REQUIRE”:“force”,“DISPLAY”:“0”,“VSCODE_SSH_ASKPASS_NODE”:“C:\\Users\\hugui\\AppData\\Local\\Programs\\Trae CN\\Trae CN.exe”,“VSCODE_SSH_ASKPASS_MAIN”:“c:\\Users\\hugui\\AppData\\Local\\Programs\\Trae CN\\resources\\app\\extensions\\cloudide.icube-remote-ssh\\out\\askpass-main.js”,“VSCODE_SSH_ASKPASS_HANDLE”:“\\\\?\\pipe\\icube-askpass-undefined@120.48.40.247-1775620183848-2c7c3eb7”,“VSCODE_SSH_ASKPASS_EXTRA_ARGS”:“”}

2026-04-08T11:49:43.890+08:00 [info] [1775620176725_846566][SSH] Local server process started with PID: 18636, server details: {“serverId":"undefined@ 120.48.40.247”,“sshCommand”:“C:\\WINDOWS\\System32\\OpenSSH\\ssh.exe”,“sshArgs”:[“-v”,“-T”,“-D”,“63805”,“-o”,“StrictHostKeyChecking=no”,“-o”,“UserKnownHostsFile=/dev/null”,“-o”,“ServerAliveInterval=10”,“-o”,“ServerAliveCountMax=3”,“120.48.40.247”],“ipcHandlePath”:“\\\\?\\pipe\\icube-ssh-undefined@120.48.40.247-1775620183847-af9dcbe5”,“serverDataFolderName”:“.trae-cn-server”,“dataFilePath”:“C:\\Users\\hugui\\AppData\\Local\\Temp\\vscode-ssh-undefined@120.48.40.247-27416-zalnd8k1.json”}

2026-04-08T11:49:43.890+08:00 [info] [1775620176725_846566][SSH] State transition: initializing → waiting_for_server: {“reason”:“started waiting for server”,“duration”:0,“newStateTimeout”:540000}

2026-04-08T11:49:44.214+08:00 [info] [1775620176725_846566][SSH] SSH debug info: {“level”:“debug1”,“message”:“Connection established.”,“category”:“connection”}

2026-04-08T11:49:44.897+08:00 [info] [1775620176725_846566][SSH] localServerProcess is ready, executing remote script

2026-04-08T11:49:44.897+08:00 [info] [1775620176725_846566][SSH] State transition: waiting_for_server → establishing: {“reason”:“local server ready”,“duration”:1007,“newStateTimeout”:60000}

2026-04-08T11:49:44.897+08:00 [info] [1775620176725_846566][SSH] Executing remote validation script in ESTABLISHING state

2026-04-08T11:49:49.298+08:00 [info] [1775620176725_846566][SSH] Cleaning up resources

2026-04-08T11:49:49.298+08:00 [info] [1775620176725_846566][EstablishSSHStep] SSH process exited with code 0

2026-04-08T11:49:49.298+08:00 [info] [1775620176725_846566][SSH] State transition: establishing → failed: {“reason”:“SSH waitForConnection process exit: 0”,“duration”:4401,“newStateTimeout”:0}

2026-04-08T11:49:49.298+08:00 [error] [1775620176725_846566][SSH] Connection failed during wait: SSH waitForConnection process exit: 0

2026-04-08T11:49:49.298+08:00 [info] [1775620176725_846566][SSH] Resources already cleaned up, skipping

2026-04-08T11:49:49.299+08:00 [error] [1775620176725_846566][SSH:connect] l: SSH connection failed(120.48.40.247): SSH waitForConnection process exit: 0 (caused by: SSH connection failed(120.48.40.247): SSH waitForConnection process exit: 0) {

code: ‘SSH_CONNECTION_FAILED’,

category: ‘connection’,

severity: ‘high’,

recoverable: true,

recoveryStrategy: ‘reconnect’

}

2026-04-08T11:49:49.299+08:00 [info] [1775620176725_846566][SSH:Recovery] Attempting to reconnect after SSH_CONNECTION_FAILED

2026-04-08T11:49:49.299+08:00 [info] [1775620176725_846566][SSH] Resources already cleaned up, skipping

2026-04-08T11:49:49.300+08:00 [error] [1775620176725_846566][EstablishSSHStep] SSH connection failed: SSH connection failed(120.48.40.247): SSH waitForConnection process exit: 0 SSH_CONNECTION_FAILED

2026-04-08T11:49:49.301+08:00 [warning] [1775620176725_846566][establish_ssh_connection] :warning: Step failed after 12487ms (retry available)

2026-04-08T11:49:49.301+08:00 [info] [1775620176725_846566][ResolvePipeline] Step ‘establish_ssh_connection’ failed in 12489ms

2026-04-08T11:49:49.302+08:00 [info] [1775620176725_846566][ResolvePipeline] Retrying step ‘establish_ssh_connection’

2026-04-08T11:49:49.302+08:00 [info] [1775620176725_846566][ResolvePipeline] Executing step 1/6: establish_ssh_connection

2026-04-08T11:49:49.302+08:00 [info] [1775620176725_846566][establish_ssh_connection] :rocket: Step started: Establish SSH Connection

2026-04-08T11:49:49.305+08:00 [info] [1775620176725_846566][EstablishSSHStep] Starting SSH connection establishment

2026-04-08T11:49:49.305+08:00 [info] [1775620176725_846566][SSH] Connecting to 120.48.40.247

2026-04-08T11:49:49.306+08:00 [info] [1775620176725_846566][SSH] Full SSH command: C:\WINDOWS\System32\OpenSSH\ssh.exe -v -T -D 63805 -o StrictHostKeyChecking=no -o UserKnownHostsFile=/dev/null -o ServerAliveInterval=10 -o ServerAliveCountMax=3 120.48.40.247

2026-04-08T11:49:49.306+08:00 [info] [1775620176725_846566][SSH] Starting connection

2026-04-08T11:49:49.307+08:00 [info] [1775620176725_846566][SSH AskPass] Pipe listening: \\?\pipe\icube-askpass-undefined@120.48.40.247-1775620189307-602008b9

2026-04-08T11:49:49.309+08:00 [info] [1775620176725_846566][SSH AskPass] askpass script: c:\Users\hugui\AppData\Local\Programs\Trae CN\resources\app\extensions\cloudide.icube-remote-ssh\out\askpass-main.js

2026-04-08T11:49:49.343+08:00 [info] [1775620176725_846566][SSH] AskPass environment variables set: {“SSH_ASKPASS”:“C:\\Users\\hugui\\AppData\\Local\\Temp\\trae-ssh-askpass-o7qs8hcs\\askpass.cmd”,“SSH_ASKPASS_REQUIRE”:“force”,“DISPLAY”:“0”,“VSCODE_SSH_ASKPASS_NODE”:“C:\\Users\\hugui\\AppData\\Local\\Programs\\Trae CN\\Trae CN.exe”,“VSCODE_SSH_ASKPASS_MAIN”:“c:\\Users\\hugui\\AppData\\Local\\Programs\\Trae CN\\resources\\app\\extensions\\cloudide.icube-remote-ssh\\out\\askpass-main.js”,“VSCODE_SSH_ASKPASS_HANDLE”:“\\\\?\\pipe\\icube-askpass-undefined@120.48.40.247-1775620189307-602008b9”,“VSCODE_SSH_ASKPASS_EXTRA_ARGS”:“”}

2026-04-08T11:49:49.343+08:00 [info] [1775620176725_846566][SSH] Local server process started with PID: 29452, server details: {“serverId":"undefined@ 120.48.40.247”,“sshCommand”:“C:\\WINDOWS\\System32\\OpenSSH\\ssh.exe”,“sshArgs”:[“-v”,“-T”,“-D”,“63805”,“-o”,“StrictHostKeyChecking=no”,“-o”,“UserKnownHostsFile=/dev/null”,“-o”,“ServerAliveInterval=10”,“-o”,“ServerAliveCountMax=3”,“120.48.40.247”],“ipcHandlePath”:“\\\\?\\pipe\\icube-ssh-undefined@120.48.40.247-1775620189306-73717872”,“serverDataFolderName”:“.trae-cn-server”,“dataFilePath”:“C:\\Users\\hugui\\AppData\\Local\\Temp\\vscode-ssh-undefined@120.48.40.247-27416-i0uoe7pv.json”}

2026-04-08T11:49:49.343+08:00 [info] [1775620176725_846566][SSH] State transition: initializing → waiting_for_server: {“reason”:“started waiting for server”,“duration”:0,“newStateTimeout”:540000}

2026-04-08T11:49:49.779+08:00 [info] [1775620176725_846566][SSH] SSH debug info: {“level”:“debug1”,“message”:“Connection established.”,“category”:“connection”}

2026-04-08T11:49:50.422+08:00 [info] [1775620176725_846566][SSH] localServerProcess is ready, executing remote script

2026-04-08T11:49:50.422+08:00 [info] [1775620176725_846566][SSH] State transition: waiting_for_server → establishing: {“reason”:“local server ready”,“duration”:1079,“newStateTimeout”:60000}

2026-04-08T11:49:50.422+08:00 [info] [1775620176725_846566][SSH] Executing remote validation script in ESTABLISHING state

2026-04-08T11:49:54.891+08:00 [info] [1775620176725_846566][SSH] Cleaning up resources

2026-04-08T11:49:54.891+08:00 [info] [1775620176725_846566][EstablishSSHStep] SSH process exited with code 0

2026-04-08T11:49:54.891+08:00 [info] [1775620176725_846566][SSH] State transition: establishing → failed: {“reason”:“SSH waitForConnection process exit: 0”,“duration”:4468,“newStateTimeout”:0}

2026-04-08T11:49:54.892+08:00 [error] [1775620176725_846566][SSH] Connection failed during wait: SSH waitForConnection process exit: 0

2026-04-08T11:49:54.892+08:00 [info] [1775620176725_846566][SSH] Resources already cleaned up, skipping

2026-04-08T11:49:54.893+08:00 [error] [1775620176725_846566][SSH:connect] l: SSH connection failed(120.48.40.247): SSH waitForConnection process exit: 0 (caused by: SSH connection failed(120.48.40.247): SSH waitForConnection process exit: 0) {

code: ‘SSH_CONNECTION_FAILED’,

category: ‘connection’,

severity: ‘high’,

recoverable: true,

recoveryStrategy: ‘reconnect’

}

2026-04-08T11:49:54.893+08:00 [info] [1775620176725_846566][SSH:Recovery] Attempting to reconnect after SSH_CONNECTION_FAILED

2026-04-08T11:49:54.893+08:00 [info] [1775620176725_846566][SSH] Resources already cleaned up, skipping

2026-04-08T11:49:54.894+08:00 [error] [1775620176725_846566][EstablishSSHStep] SSH connection failed: SSH connection failed(120.48.40.247): SSH waitForConnection process exit: 0 SSH_CONNECTION_FAILED

2026-04-08T11:49:54.894+08:00 [warning] [1775620176725_846566][establish_ssh_connection] :warning: Step failed after 5591ms (retry available)

2026-04-08T11:49:54.894+08:00 [info] [1775620176725_846566][ResolvePipeline] Step ‘establish_ssh_connection’ failed in 5593ms

2026-04-08T11:49:54.895+08:00 [info] [1775620176725_846566][ResolvePipeline] Retrying step ‘establish_ssh_connection’

2026-04-08T11:49:54.895+08:00 [info] [1775620176725_846566][ResolvePipeline] Executing step 1/6: establish_ssh_connection

2026-04-08T11:49:54.895+08:00 [info] [1775620176725_846566][establish_ssh_connection] :rocket: Step started: Establish SSH Connection

2026-04-08T11:49:54.896+08:00 [info] [1775620176725_846566][EstablishSSHStep] Starting SSH connection establishment

2026-04-08T11:49:54.896+08:00 [info] [1775620176725_846566][SSH] Connecting to 120.48.40.247

2026-04-08T11:49:54.897+08:00 [info] [1775620176725_846566][SSH] Full SSH command: C:\WINDOWS\System32\OpenSSH\ssh.exe -v -T -D 63805 -o StrictHostKeyChecking=no -o UserKnownHostsFile=/dev/null -o ServerAliveInterval=10 -o ServerAliveCountMax=3 120.48.40.247

2026-04-08T11:49:54.898+08:00 [info] [1775620176725_846566][SSH] Starting connection

2026-04-08T11:49:54.902+08:00 [info] [1775620176725_846566][SSH AskPass] Pipe listening: \\?\pipe\icube-askpass-undefined@120.48.40.247-1775620194899-b5d60821

2026-04-08T11:49:54.905+08:00 [info] [1775620176725_846566][SSH AskPass] askpass script: c:\Users\hugui\AppData\Local\Programs\Trae CN\resources\app\extensions\cloudide.icube-remote-ssh\out\askpass-main.js

2026-04-08T11:49:54.952+08:00 [info] [1775620176725_846566][SSH] AskPass environment variables set: {“SSH_ASKPASS”:“C:\\Users\\hugui\\AppData\\Local\\Temp\\trae-ssh-askpass-n6tmxh4v\\askpass.cmd”,“SSH_ASKPASS_REQUIRE”:“force”,“DISPLAY”:“0”,“VSCODE_SSH_ASKPASS_NODE”:“C:\\Users\\hugui\\AppData\\Local\\Programs\\Trae CN\\Trae CN.exe”,“VSCODE_SSH_ASKPASS_MAIN”:“c:\\Users\\hugui\\AppData\\Local\\Programs\\Trae CN\\resources\\app\\extensions\\cloudide.icube-remote-ssh\\out\\askpass-main.js”,“VSCODE_SSH_ASKPASS_HANDLE”:“\\\\?\\pipe\\icube-askpass-undefined@120.48.40.247-1775620194899-b5d60821”,“VSCODE_SSH_ASKPASS_EXTRA_ARGS”:“”}

2026-04-08T11:49:54.952+08:00 [info] [1775620176725_846566][SSH] Local server process started with PID: 17576, server details: {“serverId":"undefined@120.48.40.247”,“sshCommand”:“C:\\WINDOWS\\System32\\OpenSSH\\ssh.exe”,“sshArgs”:[“-v”,“-T”,“-D”,“63805”,“-o”,“StrictHostKeyChecking=no”,“-o”,“UserKnownHostsFile=/dev/null”,“-o”,“ServerAliveInterval=10”,“-o”,“ServerAliveCountMax=3”,“120.48.40.247”],“ipcHandlePath”:“\\\\?\\pipe\\icube-ssh-undefined@120.48.40.247-1775620194897-f4ca80ca”,“serverDataFolderName”:“.trae-cn-server”,“dataFilePath”:“C:\\Users\\hugui\\AppData\\Local\\Temp\\vscode-ssh-undefined@120.48.40.247-27416-6ybq4q0z.json”}

2026-04-08T11:49:54.952+08:00 [info] [1775620176725_846566][SSH] State transition: initializing → waiting_for_server: {“reason”:“started waiting for server”,“duration”:0,“newStateTimeout”:540000}

2026-04-08T11:49:55.366+08:00 [info] [1775620176725_846566][SSH] SSH debug info: {“level”:“debug1”,“message”:“Connection established.”,“category”:“connection”}

2026-04-08T11:49:55.959+08:00 [info] [1775620176725_846566][SSH] localServerProcess is ready, executing remote script

2026-04-08T11:49:55.960+08:00 [info] [1775620176725_846566][SSH] State transition: waiting_for_server → establishing: {“reason”:“local server ready”,“duration”:1007,“newStateTimeout”:60000}

2026-04-08T11:49:55.960+08:00 [info] [1775620176725_846566][SSH] Executing remote validation script in ESTABLISHING state

2026-04-08T11:50:00.454+08:00 [info] [1775620176725_846566][SSH] Cleaning up resources

2026-04-08T11:50:00.455+08:00 [info] [1775620176725_846566][EstablishSSHStep] SSH process exited with code 0

2026-04-08T11:50:00.455+08:00 [info] [1775620176725_846566][SSH] State transition: establishing → failed: {“reason”:“SSH waitForConnection process exit: 0”,“duration”:4495,“newStateTimeout”:0}

2026-04-08T11:50:00.455+08:00 [error] [1775620176725_846566][SSH] Connection failed during wait: SSH waitForConnection process exit: 0

2026-04-08T11:50:00.455+08:00 [info] [1775620176725_846566][SSH] Resources already cleaned up, skipping

2026-04-08T11:50:00.456+08:00 [error] [1775620176725_846566][SSH:connect] l: SSH connection failed(120.48.40.247): SSH waitForConnection process exit: 0 (caused by: SSH connection failed(120.48.40.247): SSH waitForConnection process exit: 0) {

code: ‘SSH_CONNECTION_FAILED’,

category: ‘connection’,

severity: ‘high’,

recoverable: true,

recoveryStrategy: ‘reconnect’

}

2026-04-08T11:50:00.456+08:00 [info] [1775620176725_846566][SSH:Recovery] Attempting to reconnect after SSH_CONNECTION_FAILED

2026-04-08T11:50:00.456+08:00 [info] [1775620176725_846566][SSH] Resources already cleaned up, skipping

2026-04-08T11:50:00.456+08:00 [error] [1775620176725_846566][EstablishSSHStep] SSH connection failed: SSH connection failed(120.48.40.247): SSH waitForConnection process exit: 0 SSH_CONNECTION_FAILED

2026-04-08T11:50:00.457+08:00 [warning] [1775620176725_846566][establish_ssh_connection] :warning: Step failed after 5561ms (no retry)

2026-04-08T11:50:00.461+08:00 [info] [1775620176725_846566][ResolvePipeline] Step ‘establish_ssh_connection’ failed in 5563ms

2026-04-08T11:50:00.462+08:00 [error] [1775620176725_846566][ResolvePipeline] Pipeline execution failed: SSH_CONNECTION_FAILED SSH connection failed(120.48.40.247): SSH waitForConnection process exit: 0

2026-04-08T11:50:00.462+08:00 [info] [1775620176725_846566][ResolvePipeline] Cleaning up pipeline resources

2026-04-08T11:50:00.465+08:00 [error] [1775620176725_846566]Error resolving authority: SSH_CONNECTION_FAILED SSH connection failed(120.48.40.247): SSH waitForConnection process exit: 0

1 个赞

终端能连上吗?如果可以,在服务器上执行

  1. 清理进程:在终端执行
    ps -eaf | grep index_trae,找到相关进程并 kill 掉。
  2. 删除安装目录:
  • 中国版本:rm -rf ~/.trae-cn-server/bin
  • 海外版本:rm -rf ~/.trae-server/bin
  1. 重新连接

还是不行,服务器重装系统也不行


把这里的信息再发一下