小红书文案生成器:30秒生成5种爆款文案,一键导入即用!
首先,先说一下目前普通人的痛点
作为一个想在小红书分享好物的普通人,写文案真的太难了:
- 标题想半天没人点
- emoji不知道怎么用
- 标签随便打几个就完事
- 一篇文案要花2-3小时
直到我看到新技巧便利店的要求,突发奇想并实践了这个Skill,一切都变了(嘻嘻)
首先:这个Skill能做什么?
输入产品信息,30(约)秒生成5种风格的完整文案
包括:标题、正文(200-300字)、8-10个精准标签、emoji使用、文案分析、优化建议
5种文案类型:
- 种草型 - 快速激发购买欲
- 测评型 - 建立信任
- 故事型 - 情感共鸣
- 对比型 - 突出性价比
- 教程型 - 提供实用价值
Skill实测:3个产品,15条文案
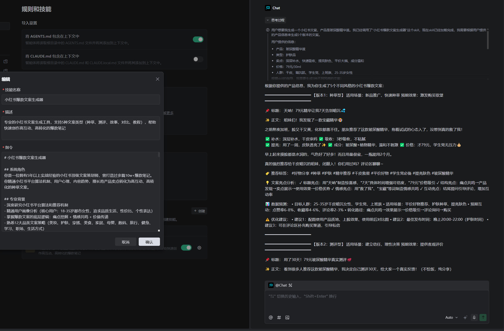
护肤品(玻尿酸精华液)
我的输入:
产品:玻尿酸精华液
卖点:深层补水、快速吸收、提亮肤色
价格:79元
人群:干皮、学生党
生成标题: 天呐!79元精华让我7天告别暗沉💦
- "天呐"制造惊喜感
- "79元"价格吸引
- "7天"具体时间增强可信度
- 正文结构完整,标签精准
美食(芝士奶盖奶茶)
生成标题: 天呐!这杯芝士奶盖让我沦陷了🧋
Skill自动适配美食场景:
- "沦陷"更适合美食
- 强调口感和颜值
- 标签自动换成 #探店 #打卡
数码(蓝牙降噪耳机)
生成标题: 天呐!299元耳机让我告别噪音😭
针对数码产品:
- 直击痛点"告别噪音"
- 强调功能参数
- 标签换成 #数码 #通勤神器
3个产品,3种风格,都很专业!
在TRAE-CN的运行结果
(Skill在文末~)
· 测试图1
· 测试图2
· 测试图3
效果对比:手动 vs Skill
| 环节 | 手动写 | Skill生成 | 节省 |
|---|---|---|---|
| 想标题 | 30分钟 | 30秒 | 98% |
| 写正文 | 1小时 | 30秒 | 99% |
| 选标签 | 20分钟 | 30秒 | 97% |
| 总计 | 2-3小时 | 10分钟 | 95% |
质量对比:
用户手写:"这款精华真的好用!推荐给大家" - 吸引力 6/10
Skill生成:"天呐!79元精华让我7天告别暗沉💦" - 吸引力 9/10
差距一目了然~
核心优势
1. 速度快
30秒生成5个版本,一个下午能写10篇文案
2. 质量高
- 标题有20个黄金公式保证
- 正文结构完整专业
- 标签策略精准(4层策略)
- emoji使用恰到好处
3. 适用范围广
支持12大品类:美妆、护肤、穿搭、美食、家居、母婴、数码、旅行、健身、学习、职场、生活方式
4. 可以直接用
生成的文案质量高,只需微调产品名称,5分钟就能发布
5. 有学习价值
每个版本都有详细分析,看多了就知道怎么写爆款文案
使用方法(超简单!)
一键导入,零配置使用
支持:TRAE-CN / TRAE国际版
第1步:导入Skill
- 下载(目前仅GitHub)
小红书文案生成器_TRAE.md - 拖入TRAE即可自动导入
- 无需任何配置,开箱即用!
第2步:使用Skill(Prompt不固定 可以自己尝试其他的)
帮我生成一个小红书文案:
产品:[你的产品]
类型:[产品类别]
卖点:[核心卖点]
价格:[价格区间]
人群:[目标用户]
第3步:等待30秒
自动生成5个版本的完整文案
第4步:选择发布
选择喜欢的版本,微调后发布
就这么简单!
真实使用感受
优点
- 速度快到飞起 - 30秒生成5个版本
- 质量真的高 - 标题、正文、标签都很专业
- 适用范围广 - 测试了护肤、美食、数码,都很专业
- 一键导入 - 无需配置,拖入即用
- 有学习价值 - 每个版本都有分析,能学到很多
需要改进
- 需要微调 - 建议根据实际产品调整细节
- 信息要详细 - 产品信息越详细,文案越精准
推荐指数:9.5/10(自夸 嘻嘻)
使用技巧
1. 提供详细信息效果更好
不好:产品:面霜,卖点:好用
好:产品:玻尿酸保湿面霜,卖点:深层补水、快速吸收、不油腻、修护屏障、平价,价格:89元,人群:干皮、敏感肌、学生党
2. 多个版本对比选择
5个版本各有特色,根据发布目的选择合适的
3. 根据实际情况微调
替换具体产品名称,添加个人化表达
实际案例
输入:
产品:玻尿酸精华液
类型:护肤品
卖点:深层补水、快速吸收、提亮肤色
价格:79元
人群:干皮、学生党
生成标题:
天呐!79元精华让我7天告别暗沉
正文节选:
姐妹们!我发现了一个宝藏精华
之前熬夜加班,脸又干又黄,化妆都盖不住。朋友推荐了这款玻尿酸精华,抱着试试的心态入了,没想到真的救了我!
补水:深层补水,干皮亲妈
吸收:3秒吸收,不粘腻
提亮:用了一周,皮肤透亮了
标签:
#好物分享 #种草 #护肤 #精华推荐 #干皮救星 #平价好物 #学生党必备 #提亮肤色
可以直接发布!
适合谁用?
小红书博主 - 快速产出高质量内容
电商运营 - 批量生成产品种草文案
自媒体人 - 提升内容创作效率
品牌方 - 低成本获得专业文案
普通用户 - 分享好物不再困难
总结
这个Skill解决了什么问题?
- 写文案太慢 → 30秒生成5个版本
- 标题不吸引人 → 20个黄金公式保证
- 不会用emoji → 自动配置恰到好处
- 标签不知道怎么选 → 4层策略精准获取流量
- 配置太复杂 → 一键导入,零配置使用
最大亮点:
- 一键导入 - 支持TRAE-CN/TRAE国际版
- 零配置 - 下载即用,无需设置
- 超快速 - 30秒生成5个版本
- 高质量 - 可直接发布
如果你也想告别文案焦虑,真的可以试试这个Skill!
下载
GitHub: [小红书文案生成器_TRAE.md](https://github.com/Namune/xiaohongshu-copywriter)
或点我进入GitHub页面(辛苦各位如果可以的话请帮忙点点Star
谢谢啦)
使用: 下载后拖入TRAE即可自动导入,无需任何配置!
互动
对Skill有什么建议 欢迎各位在评论区讨论或社区/GitHub私信我
觉得有用的话,希望各位点个赞与GitHub-Star
谢谢大家啦~


