个人简单介绍(无关教程 可以略过)
Hi,各位TRAE友,我是JasonShane,一个不断探索各领域的“人生玩家”,非计算机领域出身的一位用户,曾任职国内管道制造领域前列公司的车间副主任(是的,我的专业隶属管理学范畴,跨度确实很大),现今也算在自己人生的迷茫期,不过也许我不断探索各领域的性格让我积攒下了很多杂乱的知识与技能,现又得到运营的邀请来分享一下我对TRAE的N种用法,我会以每个技巧都作为独立教程的形式进行分享,可能各教程领域跨度很大~
授人以鱼,不如授人以渔,在群里交流了这么久,也学到了很多知识,所以现在也打算把我领悟的分享出去,也许会给予某些伙伴一些灵感,感谢官方与诸位TRAE友~
注:本教程旨在用TRAE快速搭建ComfyUI工作流,不涉及ComfyUI软件的使用教程,对此可以自行搜索学习!
软件/工具清单
- TRAE v3.3.38(国内版)
- ComfyUI v0.13.0(88e6370)
原理简介
ComfyUI的绘图工作流本质是JSON文件,所以可以通过调用TRAE的ai进行新建、调整、优化工作流,将繁琐复杂的工作流交给AI处理,剩下就进行布局微调或者节点补全工作即可。
TRAE软件操作
注:本文只演示从空文件创建的操作,对于已有文件进行二改或优化基本同理。
- 打开本地文件夹(尽量为工作流创建独立的文件夹,并且不掺杂其他的工作流或者文件,防止ai杂糅其他文件产生错误设置)
- 使用TRAE的Builder模式,输入需求提示词
请为我设计一个可直接运行的 ComfyUI 工作流 JSON,实现真人照片一键转二次元动漫风格,严格满足以下要求:
1. 核心功能
输入:本地真人照片
输出:二次元动漫风格高清图
2. 必备节点与流程
图片加载与预处理
Load Image(加载真人图)
Image Scale(可选缩放到合适尺寸)
ControlNet 结构约束(必加,防崩脸 / 崩姿势)
ControlNet Loader + Apply ControlNet
至少启用:
Canny Edge(边缘,保轮廓)
OpenPose(姿态,保人体结构)
Depth(深度,保空间层次,可选)
图像生成主干
适配二次元的图生图流程
正向 / 负向提示词节点(预留二次元风格提示词位)
采样器、CFG、步数等参数设置合理
高清放大(必加)
高清修复模块:Ultimate SD Upscale 或 4x-Upscale + Real-ESRGAN
实现 2x/4x 超分,保证画质清晰不模糊
输出
Save Image 保存最终图
3. 输出要求
给出完整可导入的 ComfyUI JSON 工作流
节点命名清晰、连线正确、无缺失模块
适合新手直接使用,无需额外修改
- 等待结果输出即可
ComfyUI部分
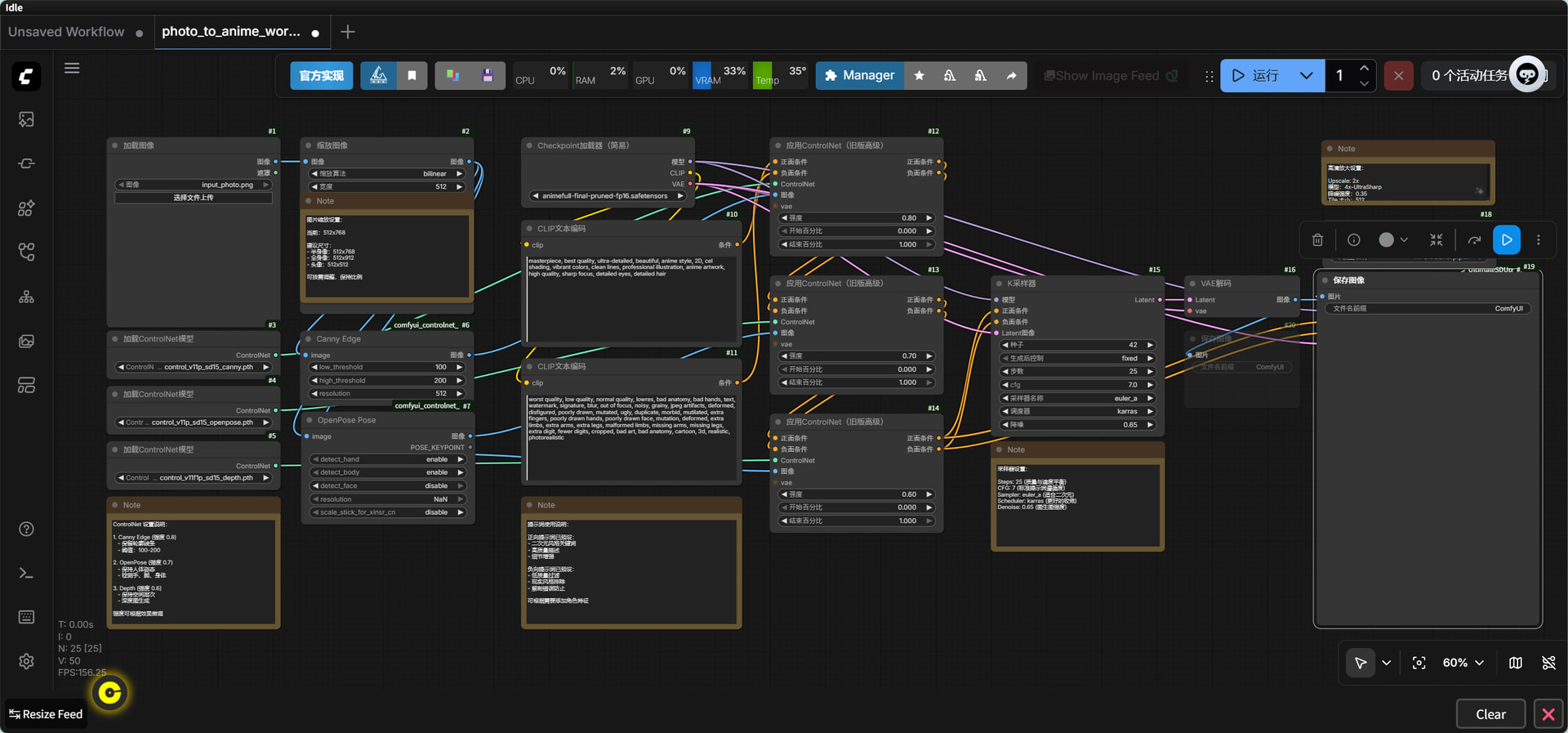
- 将生成的工作流导入ComfyUI检查效果
- 根据实际情况微调模型与参数即可~
效果图:
模型经验
- 国内模型:Qwen 3.5-Plus、DeepSeek-V3.1-Terminus
- 国际模型(推荐):GPT-5.2、Gemini-3.1等



