使用 TRAE Builder 模式,从零开发了适配 PDA 扫码枪的业务数据采集应用,全程无手动改代码,可直接部署设备运行。
项目背景:
我本身没有安卓 / PDA 开发经验,业务需要为扫码枪开发一款对接自定义后端接口的应用,实现扫码数据实时上传与本地日志记录功能。
SOLO 独立完成的核心工作:
-
适配 PDA 设备:集成专用 SDK,处理扫码枪的硬件扫描事件
-
对接业务接口:根据我提供的后端接口文档,实现扫码数据的上传与交互
-
本地日志功能:实现扫码记录的本地存储,自动保留最近 200 条日志
-
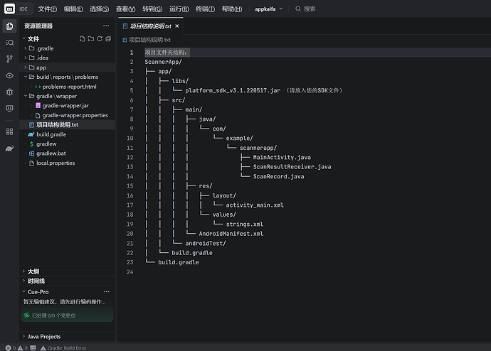
完整项目构建:完成 Gradle 配置、项目结构搭建、功能模块拆分,生成可直接构建的项目文件
即使对话记录丢失,项目本身的完整结构、可运行配置和业务适配逻辑,依然能证明这是一个真实可用的工业级业务项目,完美展示了 SOLO Builder 跨设备、跨场景的开发能力。

